If a company should enable accounting service automatic data transfer, the accounting service must be granted access to MetaKocka:
- via "Settings" -> "Users", a new user should be added,
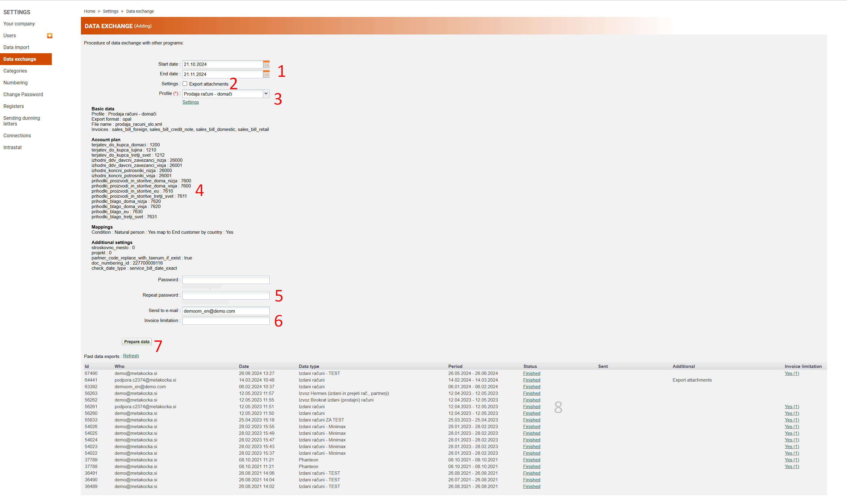
- users must have the following rights - Settings -> data exchange (see the picture below).

- specify which data and for which period should be exported
- when data is ready an e-mail will be sent to the provided e-mail address with instructions for receiving data,
- a previously assigned password will be needed to receive data
A detailed description of each required step can be found below.

- The date range for data export. The following date criteria are taken into account:
- "from": if the date of performed service is before the invoice date, then the date of performed service is taken into account. Otherwise, it is the invoice date.
- "to": if the date of performed service is before the invoice date, then the date of performed service is taken into account. Otherwise, it is the invoice date.
OR
- date of performed service is before "from" and invoice date is between "from" and "to" - PDF documents for each invoice are also exported.
- type of export profile. Each profile can create its own chart of accounts and additional filters (i.e. document types, warehouses, etc.). Profiles are set by MK support.
- overview of configured accounts and other limitations
- password for access. DOES NOT have to be the same password that is used in MK. A Random password is suggested.
- e-mail address to which data will be sent once it is prepared. Data is usually ready within 1 minute, except when the system is overwhelmed or the "Export data" option is enabled. In that case, it can take up to half an hour or even a few hours.
- when all input data is provided, by clicking on "Prepare data", the request for preparing data will be sent
- the overview of past requests and processing statuses